Jak korzystać ze Script Mergera?. Najlepsze mody do Wiedźmina 3
Maciej Żulpo
- Najlepsze mody do gry Wiedźmin 3: Dziki Gon - wrzesień 2015
- Jak korzystać ze Script Mergera?
- Horse Riding in First Person – widok pierwszoosobowy na koniu
- Disable videos – wyłączenie intra i rysowanych przerywników
- Slots, Slots, Slots – więcej aktywnych umiejętności
- Fast Travel from Anywhere – szybka podróż z każdego miejsca
- Random Gameplay Tweaks – zwiększenie immersji
- Dynamic Enemy Scaling – stopień trudności zależny od poziomu Geralta
- Better Combat Enhanced – rebalans systemu walki
- AutoLoot – automatyczne podnoszenie przedmiotów i składników
- Photo Mode – wykonywanie zaaranżowanych zrzutów ekranu
- Extreme Weather Conditions – bardziej klimatyczna pogoda
- Friendly HUD – ukrywanie interfejsu... i nie tylko
- 1.000 Times Better – kosmetyczna poprawa grafiki
- Ultra Low – Wiedźmin 3 na słabym laptopie
- Super Turbo Lighting – ładniejsze oświetlenie
- E3FX – ulepszona oprawa graficzna
Jak korzystać ze Script Mergera?
Script Merger jest programem umożliwiającym sprawdzenie, czy dane modyfikacje do Wiedźmina są ze sobą kompatybilne, a jeśli nie – pozwalającym ową kompatybilność uzyskać.
O ewentualnej konieczności skorzystania ze Script Mergera informuje stosowny dopisek w instrukcji instalacji każdego moda, ale o używaniu tegoż programu należy pamiętać również w przypadku, gdy niekompatybilne okażą się inne modyfikacje, pominięte w poniższym zestawieniu – dzięki temu oszczędzicie sobie niepotrzebnego eliminowania problemu metodą prób i błędów.
Jednak ponieważ interfejs i obsługa programu mogą sprawiać pewne trudności, przygotowaliśmy także poradnik jego użytkowania.
- Pobierz program stąd (opcja download manually).
- Poprzez NMM aktywuj wszystkie pożądane mody i uruchom Script Mergera, po czym wskaż folder, w którym zainstalowana została gra.
- Kliknij przycisk Refresh. Jeśli wystąpiła niekompatybilność, odpowiednie mody zostaną wyświetlone w polu Conflicts (patrz – obrazek poniżej). W przeciwnym wypadku program poinformuje, iż nie odnaleziono konfliktów, co oznacza, że możesz bezproblemowo rozpocząć zabawę.
- Zaznacz niekompatybilne mody i kliknij znajdujący się poniżej przycisk Try to Merge Selected Script.
- Jeśli wszystkie konflikty da się rozwiązać automatycznie, po kliknięciu program zrobi to za Ciebie, a mody zostaną przeniesione do pola Merged Scripts. Jeśli nie, wyświetli się okno programu KDiff3, który poinformuje, ilu konfliktów nie rozwiązano. Kliknij OK.
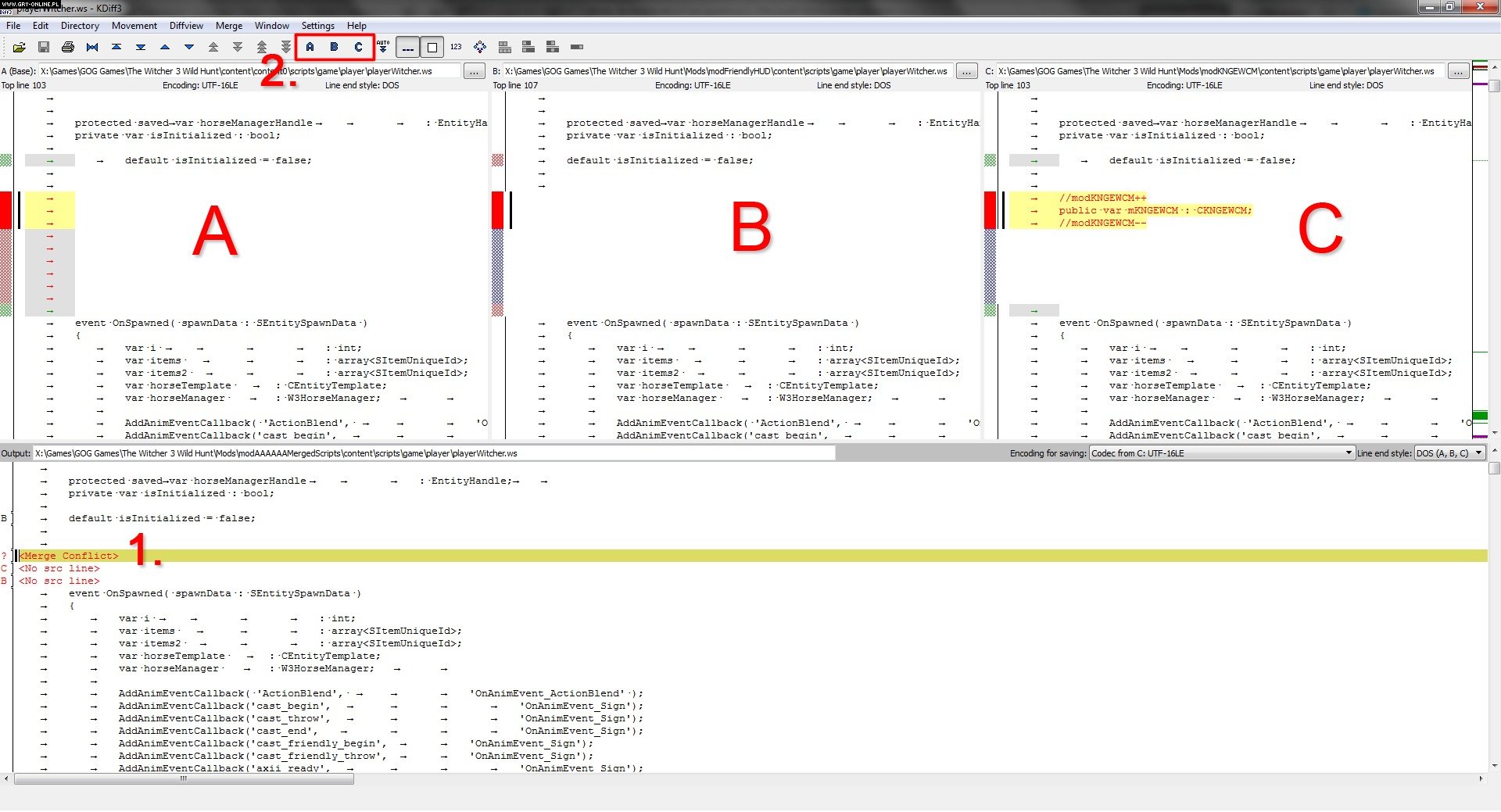
- Celem rozwiązania konfliktów kliknij pole <Merge Conflicts>, a następnie zaznacz wszystkie kolumny, w których kolorem czerwonym oznaczono niekompatybilność – zrobisz to, wybierając odpowiednie litery (A/B/C) z górnego menu (kolejne kroki zaznaczono na obrazku poniżej).
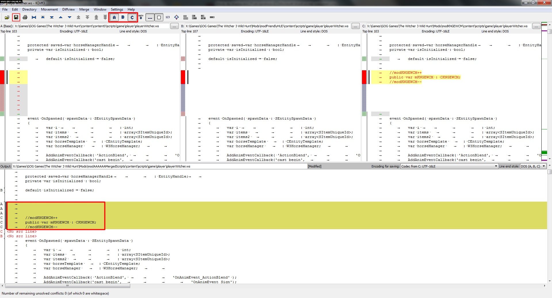
- W efekcie zamiast słów <Merge Conflicts> pojawią się odpowiednie linie kodu, a program umożliwi zapisanie pliku (patrz – obrazek poniżej).
- Po dokonaniu zapisu możesz zamknąć program. Script Merger wyświetli informację o utworzeniu kopii zapasowej modyfikowanych plików i poinformuje, że nie odnaleziono konfliktów.
- Jeśli zdecydujesz się kiedyś odinstalować modyfikację scaloną przez Script Mergera, pamiętaj o wcześniejszym kliknięciu przycisku Unmerge Selected Script. Inaczej mod (nawet po dezaktywowaniu przez NMM) pozostanie w folderze Mods i będziesz musiał usunąć go ręcznie (poprzez skasowanie odpowiedniego folderu).


