Jak wyłączyć aktualizacje Windows 10?
Automatyczne aktualizacje Windowsa 10 bywają kłopotliwe. Nie każda poprawka jest dobrze przygotowana i raczej nikt nie chce jej instalować do momentu usunięcia błędów. Sprawdźmy jak w prosty sposób „zdyscyplinować” aktualizacje Windows 10.
Czy aktualizacje Windows 10 da się w ogóle wyłączyć? Czysto teoretycznie istnieje taka możliwość. Wystarczy nie podłączać komputera do Internetu, tak aby nie mógł pobrać aktualizacji. To oczywiście nie jest ani wygodne, ani specjalne mądre. W końcu wtedy nie dałoby się czytać GRY-Online.pl.

Innym ze sposobów jest zmiana typu połączenia z Internetem na tzw. Połączenie taryfowe. Windows „myśli” wtedy, że łączymy się z siecią za pomocą pakietu mobilnego z ograniczonym transferem danych. W trosce o nasze gigabajty system teoretycznie nie powinien wtedy pobierać plików z aktualizacją. Ten patent jednak nie zawsze działa, być może Microsoft odkrył sposób na wykrycie, kto faktycznie korzysta z mobilnej transmisji danych, a kto jest małym kłamczuchem.
Obecnie tak naprawdę jedyną możliwością na uniknięcie aktualizacji Windowsa 10 jest jej odłożenie w czasie. Opcja taka jest możliwa o maksymalnie 35 dni. Może nie jest to rozwiązanie idealne, ale daje wystarczająco dużo czasu, aby poznać opinie na temat nowej kompilacji systemu i zdecydować, czy już chcemy z niej korzystać, czy w przypadku ew. błędów poczekamy na szybką poprawkę. Aby to zrobić należy wejść w Menu Start, następnie [Ustawienia i Aktualizacje], [Zabezpieczenia] i wybrać zakładkę [Windows Update].

Warto również ustawić czas, w którym zazwyczaj używamy komputera, tak aby instalowana aktualizacja nie zaskoczyła nas w momencie, kiedy odejdziemy na kilkanaście minut od komputera. Możemy to zrobić w tym samym miejscu co wstrzymywanie aktualizacji, wybierając opcję „Zmień godziny aktywnego użytkowania”. Niestety możemy wybrać przedział godzinowy nie dłuższy niż 18 godzin.

Dodatkowo w „opcjach zaawansowanych” przydatne będzie włączenie opcji przypomnienia o konieczności restartu urządzenia. Dzięki temu Windows każdorazowo zapyta nas, czy chcemy ponownie uruchomić komputer. Tutaj również możemy wybrać konkretną porę, do której Windows ma wstrzymać się z instalacją aktualizacji.

Wyłączenie automatycznej aktualizacji Windows 10
Jest jeszcze jeden sposób na zablokowanie aktualizacji Windowsa 10. Po części jest to powielenie powyższych sposobów, choć nieco inną drogą. Ten sposób działa we wszystkich wersjach systemu, również Home.
Edycja rejestru może wydawać się skomplikowaną czynnością dla mniej zaawansowanych użytkowników i zazwyczaj lepiej nie robić tego na własną rękę. Ale spokojnie, jesteśmy z Wami!
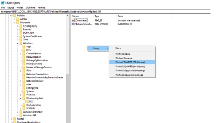
Na początek w oknie wyszukiwania (w Menu start lub ikona lupki obok niego) wpisujemy „regedit” i włączamy wyszukaną pozycję. Otworzy nam się okno składające się z dwóch części. Na początek interesuje nas drzewko plików po lewej stronie. Otwierając kolejne foldery musimy przejść ścieżkę - HKEY_LOCAL_MACHINE\SOFTWARE\Policies\Microsoft\Windows
Kiedy już dotrzemy do folderu Windows, klikamy na niego prawym przyciskiem myszy, wybieramy Nowy Klucz i nazywamy go WindowsUpdate (pisany razem).

Czynność powtarzamy, klikając prawym przyciskiem myszy na stworzony folder/klucz WindowsUpdate i ponownie dodajemy nowy klucz o nazwie AU.
Teraz klikamy w utworzony klucz AU. Następnie w prawej części okna klikamy prawym przyciskiem myszy i wybieramy Nowy oraz Wartość DWORD (32-bitowa). Na koniec zmieniamy jej nazwę na NoAutoUpdate.

W ostatnim kroku klikamy dwukrotnie lewym przyciskiem myszy na stworzoną pozycję NoAutoUpdate i w otwartym okienku zmieniamy wartość 0 na 1, a następnie zatwierdzamy przyciskiem OK.

Teraz pozostało tylko zamknąć okno rejestru oraz ponownie uruchomić komputer.